OpenClaw接入企业微信智能机器人

OpenClaw接入企业微信智能机器人

前期准备

当前,可用企业微信智能机器人接入OpenClaw。
在将OpenClaw接入企业微信之前,请确认已经完成以下准备工作:

1、已安装企业微信最新版本客户端;
2、在本地设备安装OpenClaw,或在腾讯云轻量应用服务器 Lighthouse(及其他云厂商服务)实例中完成了OpenClaw的部署。

第一步:以长连接方式创建智能机器人,获取Bot ID和Secret

通过长连接方式创建的智能机器人,支持主动向用户发送消息。

1、可在客户端-工作台,点击-智能机器人-创建机器人,选择API模式创建。

2、选择以「长连接」方式创建,并获取Bot ID 和 Secret。

第二步:关联企微机器人与OpenClaw

方式一:在腾讯云lighthouse中部署OpenClaw并关联机器人

1、使用腾讯云轻量应用服务器Lighthouse。
2、进入轻量云,选中已部署OpenClaw的轻量应用服务器,点击服务器实例卡片即可进入“管理实例”页面,进入“应用管理”页。

3、在通道中,选择企微机器人(长连接)
4、依次在输入框内输入前文创建企业微信机器人时随机生成的 Bot ID 和 Secret 。填写完成后,点击界面中的添加并应用按钮,并在弹出的弹框中点击确定,稍等片刻,即可在界面中看到已经完成的企业微信机器人配置。

5、输入后,点击添加并应用,并完成重启。

6、回到企业微信机器人创建页面,保存并创建。即可在企业微信中与智能机器人正常对话。

方式二:在本地终端部署OpenClaw并关联机器人

1、以本地部署为例,在本地终端,输入以下命令,安装企微插件。
“openclaw plugins install @wecom/wecom-openclaw-plugin“
2、安装成功提示如图。

3、重启OpenClaw。
”openclaw gateway start“
4、在终端中,输入以下命令,添加渠道。
”openclaw channels add“
5、在select channel步骤,选择 channel 为企业微信

6、输入企业微信机器人Bot ID、Secret。

7、选择 finish

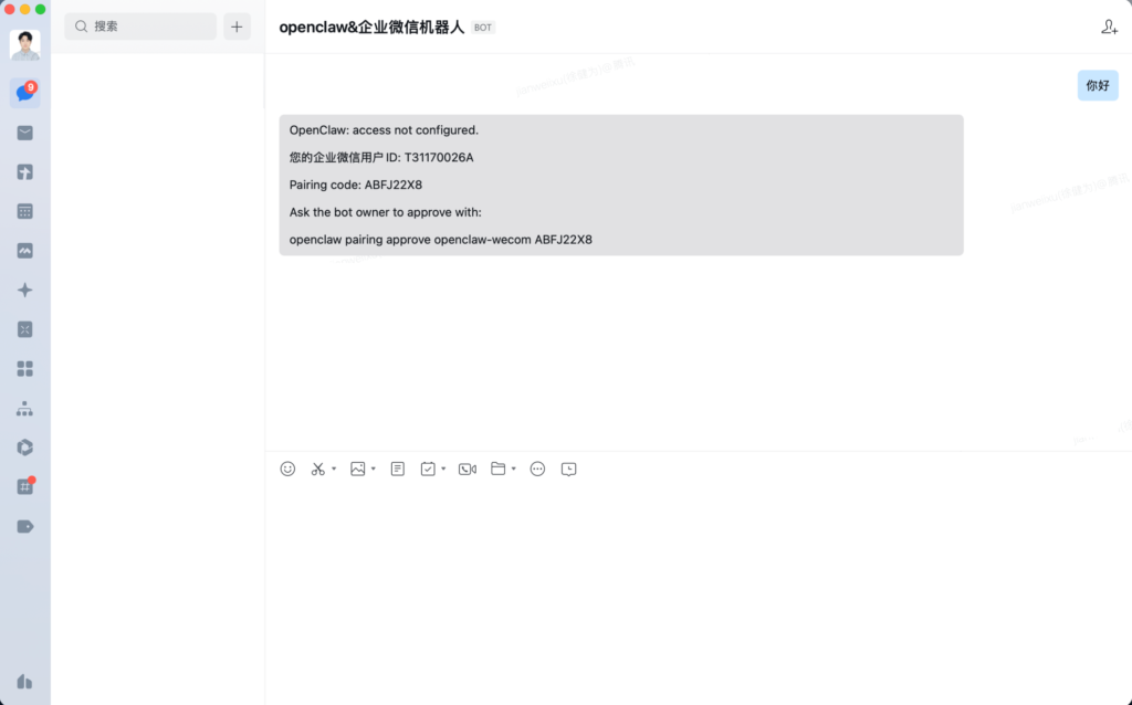
8、选择配对方式,选择 Pairing

9、完成后续配置,并可看到配置渠道成功。

10、在企业微信中,保存机器人,并跟他发消息。会收到一个配置密钥。

11、复制此信息最后一行,并输入在终端中,完成配对。

12、此时可在企业微信中正常对话。

附1:智能表格webhook的使用指引

你可以使用OpenClaw快速接入并写入数据至智能表格,配置及接入方法可参考:

当用户在智能表格中开启「接收外部数据」后,系统会为该表格生成唯一的 Webhook 地址,可通过标准 HTTP POST 请求新增智能表格记录及更新智能表格记录。

附2:使用企微API

1)如需进一步调用企微应用API,可在管理后台-我的企业获取企业ID,在应用管理-自建应用-获取应用Secret(建议新建企业来完整体验)。

获取corpid:

获取Secret:进入自建应用,点击查看并发送Secret后,即可在消息列表中,获取对应密钥。

2)将上述获取的企业ID和应用Secret发送给已关联OpenClaw的机器人后,即可发起获取access token指令,并通过access token调用企微API,如调用文档API等。

本文来自于企业微信推文内容”OpenClaw接入企业微信智能机器人“

联系我们
微信扫码
微信二维码